Factory method

2022. 2. 28. 15:07Software Architecture/Software design

    목차
반응형

 

객체가 있을 때 객체가 '자신이 필요한' 것들을 스스로 생성하여 조립한 후 제공하는 pattern  입니다. 

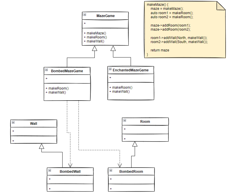
specific한 생성 부분을 subclassing 한 후, concrete class의 입맛에 맞는 객체들을 직접 생성하여 상위 class에서 조립한 후, 이를 사용하는 client class에게 제공합니다. 

 

간단하게 생성에 대한 부분을 sub classing 하면서 확장 해 나가는 pattern 이 됩니다. 

 

위 example에서 MazeGame이 생성되어 있을 시, client는 단순히 해당 class에 makeMaze()를 호출합니다. 어떤 maze를 어떻게 생성할지에 대해 client는 신경쓰지 않아도 됩니다. '구체적인' 생성에 대한 로직은 모두 concrete class에 위임되기 때문입니다. 

 

이렇듯 생성에 대한 '역할'을 sub class에서 정의하도록 하여 생성 기능을 확장하는 pattern이 factory method pattern 입니다. 

반응형

'Software Architecture > Software design' 카테고리의 다른 글

Interpret pattern  (0) 2022.02.28
Flyweight pattern  (0) 2022.02.28
Facade pattern  (0) 2022.02.28
Decorator pattern (데코레이터 패턴)  (0) 2022.02.28
Composite pattern (컴포지트 패턴)  (0) 2022.02.28